上篇:初识 Nebula Graph —— 向量类型支持¶
约 2615 个字 204 行代码 7 张图片 预计阅读时间 16 分钟
📚 本系列文章分为上中下三篇,记录了我在开源之夏项目中,开发 Nebula Graph 向量搜索功能的一些复盘和思考,希望可以给大家学习和开发类似系统时有一定的样本参考。希望大家多多关注和交流,大家一起进步 😊 欢迎订阅我的个人网站 tom-jerr.github.io
上篇主要介绍 Nebula Graph 的整体执行流程,重点讲解向量类型的设计和向量存储的设计思路。
中篇主要介绍如何支持向量属性的 DDL 和 DML 语句(
走了很多设计的弯路)。
下篇主要介绍如何实现向量索引和向量搜索功能。
在真正开始对 Nebula Graph 进行大刀阔斧的改动之前,我们必须先了解,一条 Cypher 语句是如何在系统中执行的。当有了对语句执行的基本概念,我们可以开始深入每个模块进行修改来支持向量功能。
这篇文章主要从对 Nebula Graph 的整体执行流程出发,聚焦如何实现 Vector 数据类型以及 Vector 存储。
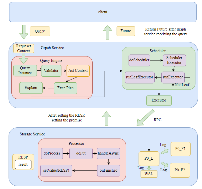
一条 Cypher 语句的前世今生¶
⚠ 需要注意的是,整个 Nebula Graph 系统的执行路径都是异步的,调用者立即拿到 Future,而执行者在工作完成后通过 Promise 填充结果,然后自动触发 Future 上的回调执行后续逻辑。
Overview¶
- 用户在
console或者通过sdk输入 Cypher 语句到 Graph Service,立即返回给用户 Future,线程池的工作线程开始执行下面的真实工作流程。 - Graph Service 将 Query、Session、Storage 等打包成 Request Context,随后将 Request Context 打包成 Query Context,创建 Query Instance 随后开始执行 parse、validate、optimize、execute 整个流程,这里生成了 Graphd 的物理计划。
- Query Context 的生命周期从语句传入 Graphd 开始,到向 client 返回结果 - 然后将 Request Context 传入 Scheduler,按照算子树依次执行每个物理节点计划。
- 每个物理节点计划在 Graphd 中存在一个 executor,实际上里面调用了 storaged 的 processor。
- Storaged 的每个 processor 内部也会生成自己的执行计划。
- 真正对数据的操作计划的每个节点上(node):从 RocksDB 中获取或者存储 KV 对,实际上是通过 raft-wal 进行集群间的数据同步(确保原子性和一致性),然后用结果去设置 Promise,触发 Future 回调返回给 client 结果。
Details¶
实际上比较重要的就是三个守护进程:计算节点 Graphd、元数据节点 Metad 和存储节点 Storaged,下面以 Insert 语句执行为例,详细解释下整个语句执行流程。
Graphd¶
Graphd 大体上分为 parse,validate,planner,optimize,execute 这几个阶段。所有的 statement、execplan 以及最后的 resultset 包括原始的 Query 语句,都存储在 RequestContext 中。
- 构建 RequestContext 并把 Query 语句传入,根据 RequestContext 构建 Query Instance。开启所有的异步流程后,返回用户一个 Future。
- 在 Query Instance 中执行 parse,将语句解析成 sentence(statement)。
- 在 validate 中通过
validateimpl方法进行 check,校验是否满足 schema 以及是否数据未超范围。
Status InsertVerticesValidator::validateImpl() {
spaceId_ = vctx_->whichSpace().id;
NG_RETURN_IF_ERROR(check());
NG_RETURN_IF_ERROR(prepareVertices());
return Status::OK();
}
- 通过 validator 的
toplan方法将 sentence 变成 execution plan tree。
Status InsertVerticesValidator::toPlan() {
auto doNode = InsertVertices::make(qctx_,
nullptr,
spaceId_,
std::move(vertices_),
std::move(tagPropNames_),
ifNotExists_,
ignoreExistedIndex_);
root_ = doNode;
tail_ = root_;
return Status::OK();
}
- 将逻辑执行计划树交给 Optimizer 进行优化,nebula 现在的优化是 Rule-based optimization,每个执行计划需要遍历所有的 rules,得到最优的物理执行计划。
-
然后将整个物理计划交给 Scheduler 进行执行,在 Scheduler 中按照计划树的父子关系,从下之上依此执行计划,所有的计划都是用 Future 异步执行。
-
首先先根据 Logical Plan 构造出 Physical Plan(Execution Plan)
-
对 Executor 进行调度,parent plan 节点需要所有的 children plan 节点都执行完后才开始执行。
folly::Future<Status> AsyncMsgNotifyBasedScheduler::scheduleExecutor(
std::vector<folly::Future<Status>>&& futures, Executor* exe, folly::Executor* runner) const {
switch (exe->node()->kind()) {
// ...
case PlanNode::Kind::kArgument: {
return runExecutor(std::move(futures), exe, runner);
}
default: {
if (exe->depends().empty()) {
return runLeafExecutor(exe, runner);
} else {
return runExecutor(std::move(futures), exe, runner);
}
}
}
}
folly::Future<Status> AsyncMsgNotifyBasedScheduler::runExecutor(
std::vector<folly::Future<Status>>&& futures, Executor* exe, folly::Executor* runner) const {
return folly::collect(futures).via(runner).thenValue(
[exe, this](auto&& t) mutable -> folly::Future<Status> {
NG_RETURN_IF_ERROR(checkStatus(std::move(t)));
// Execute in current thread.
return execute(exe);
});
}
folly::Future<Status> AsyncMsgNotifyBasedScheduler::runLeafExecutor(Executor* exe,
folly::Executor* runner) const {
return std::move(execute(exe)).via(runner);
}
- 在 runExecutor 方法中会调用 graphd 中的 executor,进行物理计划的执行。里面涉及到存储层的内容时会通过 RPC 向 Storaged 请求服务。
Storaged¶
Storaged 接收到 graphd 发送的 executor 请求,启动对应的 Processor,执行process方法,实际上执行doProcess方法。
- 对于查询语句来说,实际上
doProcess方法也会生成 Storage 的执行计划,对 RocksDB 进行操作,这里对于 Insert 语句来说就是简单的执行doPut操作,通过 raft-wal 向 RockDB 中写入数据 - 在执行完逻辑后,将所有的更改写入集群,最后在回调中执行
handleAsync方法,实际上是执行onFinished方法,onFinished方法中设置 promise 的 value 为 RESP,RESP 中包含查询的结果,一层层返回直到返回给客户端。
template <typename RESP>
void BaseProcessor<RESP>::doPut(GraphSpaceID spaceId,
PartitionID partId,
std::vector<kvstore::KV>&& data) {
this->env_->kvstore_->asyncMultiPut(
spaceId, partId, std::move(data), [spaceId, partId, this](nebula::cpp2::ErrorCode code) {
handleAsync(spaceId, partId, code);
});
}
template <typename RESP>
void BaseProcessor<RESP>::handleAsync(GraphSpaceID spaceId,
PartitionID partId,
nebula::cpp2::ErrorCode code) {
bool finished = false;
{
std::lock_guard<std::mutex> lg(this->lock_);
handleErrorCode(code, spaceId, partId);
this->callingNum_--;
if (this->callingNum_ == 0) {
finished = true;
}
}
if (finished) {
this->onFinished();
}
}
virtual void onFinished() {
memory::MemoryCheckOffGuard guard;
this->result_.failed_parts_ref() = this->codes_;
this->resp_.result_ref() = std::move(this->result_);
this->promise_.setValue(std::move(this->resp_));
delete this;
}
doPut¶
- 写入更改是 doPut 操作,该操作实际上是对 raft 提交日志,驱动 raft 状态机将该操作同步到集群中。
- Raft 的日志复制过程大致分为三个步骤:
1. Leader:首先检查自身状态,然后先写入本地 WAL,然后将所有 log 复制到所有 follower
2. Follower:Followers 也会将新日志写入自己的 WAL,并向 Leader 回复 “成功”。
3. Leader:包括自己在内的大多数(Majority) 节点都已成功将该日志写入其 WAL,Leader 就会认为这条日志是 “已提交” (Committed) 的。Leader 就可以安全地将该日志(即 KV 操作)应用到其状态机(即真正执行 multiPut)
void RaftPart::appendLogsInternal(AppendLogsIterator iter, TermID termId) {
do {
// Process 1
// Step 1: Write Local WAL
{
SCOPED_TIMER(
if (!wal_->appendLogs(iter)) {
break;
}
}
} while (false);
// Step 2: Replicate to followers
auto* eb = ioThreadPool_->getEventBase();
replicateLogs(eb, std::move(iter), currTerm, lastId, committed, prevLogTerm, prevLogId);
return;
}
// process 2 & 3
void RaftPart::replicateLogs(folly::EventBase* eb,
AppendLogsIterator iter,
TermID currTerm,
LogID lastLogId,
LogID committedId,
TermID prevLogTerm,
LogID prevLogId) {
collectNSucceeded(gen::from(hosts) |
gen::map([self = shared_from_this(),
eb,
currTerm,
lastLogId,
prevLogId,
prevLogTerm,
committedId](std::shared_ptr<Host> hostPtr) {
return via(eb, [=]() -> Future<cpp2::AppendLogResponse> {
// 向所有 follower 发送 AppendLogs 请求
return hostPtr->appendLogs(
eb, currTerm, lastLogId, committedId, prevLogTerm, prevLogId);
});
}) |
gen::as<std::vector>(),
quorum_,
[hosts](size_t index, cpp2::AppendLogResponse& resp) {
// Process 2: 收集到了半数节点通过
return resp.get_error_code() == nebula::cpp2::ErrorCode::SUCCEEDED &&
!hosts[index]->isLearner();
})
.via(executor_.get())
.then([self = shared_from_this(),
eb,
it = std::move(iter),
currTerm,
lastLogId,
committedId,
prevLogId,
prevLogTerm,
pHosts = std::move(hosts),
beforeAppendLogUs](folly::Try<AppendLogResponses>&& result) mutable {
// Process 3: followers 真正开始进行写入
self->processAppendLogResponses(*result,
eb,
std::move(it),
currTerm,
lastLogId,
committedId,
prevLogTerm,
prevLogId,
std::move(pHosts));
return *result;
});
}
Metad¶
一般 Metad 主要参与 DDL 的语句执行流程,负责存储 Tag/Edge 的 Schema 以及一些索引的元数据信息。管理 ReBuild Index 等需要与 Storaged 同步的 Job
Our Work¶
我们已经梳理了一条 Cypher 语句从输入到执行的完整流程,接下来我们就可以开始对 Nebula Graph 进行改动,支持向量类型以及向量存储。
Nebula Graph 的实际类型存储是以 KV 对的形式存储在 RocksDB 中的,Key 有自己特殊的结构,Value 则是属性值的二进制序列化结果。因此我们需要做两方面的工作:
- 设计向量类型 (Vector Data Type):实现向量数据类型和属性、序列化和反序列化
- 设计向量存储 (Vector Storage):修改存储引擎,支持向量属性的单独存储和读取,设计向量属性的 Key 和 Value 格式
为了方便后面的向量索引设计,我们将向量属性单独存储在一个 Column Family 中,其他属性存储在默认的 Column Family 中。
向量类型设计¶
Nebula Graph 中已经有了支持多 Value 的数据类型 List,但是我们仍然需要设计新的 Vector 类型。
Why?
向量与标准中已支持的数组在以下方面有所不同:
- 数组类型是一种集合类型。数组是值的集合。这些值在数组之外可能具有意义。例如,在一个电话号码数组中,每个电话号码在数组之外都有其意义。相比之下,向量的单个坐标本身在向量之外没有太多意义。
- 一个向量类型中的所有向量都具有相同的维度 \(n\)。\(1\) 和 \(n\) 之间的每个坐标都是非空值。这与数组类型形成对比,数组类型通过声明的最大基数 \(n\) 来支持可变的基数,并且允许每个元素为空值。
- 向量类型除了
==和!=,其他的算数操作均不应该支持
Vector Value Type¶
Vector 类型主要由一个 std::vector<float> 组成
Vector Property Type¶
- 新增属性类型,其值类型为 VECTOR (向量)。
- 在 common.thrift 中为向量 (VECTOR) 值类型添加新模式。
序列化和反序列化¶
为 Vector 类型实现下面的接口即可
template <class Protocol>
uint32_t Cpp2Ops<nebula::Vector>::write(Protocol* proto, nebula::Vector const* obj;
template <class Protocol>
void Cpp2Ops<nebula::Vector>::read(Protocol* proto, nebula::Vector* obj);
template <class Protocol>
uint32_t Cpp2Ops<nebula::Vector>::serializedSize(Protocol const* proto, nebula::Vector const* obj);
template <class Protocol>
uint32_t Cpp2Ops<nebula::Vector>::serializedSizeZC(Protocol const* proto,
nebula::Vector const* obj);
向量存储设计¶
我们的目标是将向量属性存储在 Nebula Graph 的存储引擎中,Nebula Graph 默认的存储引擎是 RocksDB,同时需要支持一个 Tag/Edge 上同时存在多个向量属性。
我们的设计是将向量属性和其他属性分开存储,方便后续创建向量索引。那么我们的工作就变成了:
- 修改存储引擎,支持向量属性的单独存储和读取(当前 Nebula Graph 只支持 RocksDB 的默认 Column Family)
- 设计向量属性的 Key 和 Value 格式
Why?¶
在 Nebula Graph 默认设计中,所有属性(包括标量属性、文本属性、向量属性)都存放在 Default Column Family 里,即:
但这对向量属性来说有几个问题:
-
数据膨胀:向量数据通常是高维(如 512D 或 1024D),单条记录体积大,容易造成 LSM-tree 写放大和 Compaction 压力;
-
访问模式不同:普通属性多为点查或条件过滤,而向量属性读取通常是批量读取或扫描式(构建索引时需要读所有向量);
-
Scan 效率低:向量索引构建时需要扫描所有向量数据,若与普通属性混存,读取时会带来大量无用数据的 IO 开销和解析开销
所以我们决定将向量属性单独存储在一个 Column Family 里,其他属性继续存储在 Default Column Family 里。
存储引擎修改¶
所有的属性都是存在 RocksDB 中的 KV 对中,一般属性的 Key 由 partId + tagId/edgeId + vertexId + propId 组成,Value 则是属性值的二进制序列化结果。
如下图所示,我们可以利用 RocksDB 的 Column Family 功能,将向量属性单独存储在一个 Column Family 中,其他属性存储在默认的 Column Family 中。
这里的 ID-VID Column Family 是后续创建向量索引时需要的,这里先不详细介绍。
有趣的是,RockDB 支持多 Column Family 需要先使用默认列族打开 RocksDB,然后创建其他列族并获取这些列族的句柄(CF handles)。接着关闭数据库,再使用多个列族句柄重新打开该数据库。
// We need first open the db with default column family, then create the other column families.
// Last we reopen the db with all column families.
rocksdb::Options singleCFOptions(dbOptions, cfDescriptors[0].options);
initRocksdbOptions(singleCFOptions, spaceId, vIdLen);
status = rocksdb::DB::Open(singleCFOptions, path, &db);
size_t cfCount = cfDescriptors.size();
for (size_t i = 0; i < cfCount; ++i) {
if (cfDescriptors[i].name == NebulaKeyUtils::kDefaultColumnFamilyName) {
continue;
}
rocksdb::ColumnFamilyHandle* handle = nullptr;
status = db->CreateColumnFamily(cfDescriptors[i].options, cfDescriptors[i].name, &handle);
if (!status.ok()) {
LOG(FATAL) << "Failed to create column family " << cfDescriptors[i].name << ": "
<< status.ToString();
}
}
delete db;
db = nullptr;
cfHandles_.clear();
status = rocksdb::DB::Open(dbOptions, path, cfDescriptors, &cfHandles_, &db);
向量 Key 和 Value 格式¶
我们设计向量属性的 Key 格式为 type + partId + tagId + vertexId + propId,可以区分单个 Tag 中的向量属性。Value 则是 vector data type 的二进制序列化结果。
这样的设计可以支持一个 Tag 中有多个 vector 属性
不同的 tag 或属性可以用不同的 propId 区分,不会相互影响





