DiT Generate Model in SGLang¶
约 3992 个字 89 行代码 9 张图片 预计阅读时间 21 分钟
常见 DiT Generate 模型¶
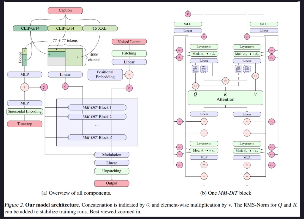
Stable Diffusion 3(Image Generate)¶
Note
文本(Text)和图像(Image)是两种本质不同的模态,因此应该使用两套独立的权重来分别处理它们,但在注意力机制(Attention)阶段允许两者进行交互。
- 双流架构:文本流 \(c\) 与图像流 \(x\) 各自用独立权重处理,仅在注意力处交互,以更好保留各自模态特征。
- 全局调制:由时间步 \(t\) 与汇聚文本向量构成的 \(y\) 经 SiLU+Linear,为两流各自产生 6 组调制参数(\(\alpha,\beta,\gamma,\delta,\epsilon,\zeta\)),在各子模块中注入时序与语义。
- 自适应归一化:进入 Attention/MLP 前先做 LayerNorm,再按 \(\text{Mod}(u)=\alpha\cdot\text{LayerNorm}(u)+\beta\) 调制,实现可控的缩放与平移。
- 联合注意力:两流分别生成 Q/K/V,沿序列拼接后做自注意力,完成跨模态信息交换,随后再拆回两流(可选 QK RMS-Norm 提升稳定性)。
- 门控残差:Attention 用 \(\gamma\)、MLP 用 \(\zeta\) 缩放后与输入做残差相加,便于深层训练并选择性抑制/增强模块贡献。
- 独立 MLP:两流各自使用 Linear-激活-Linear 的 MLP,并配合 \(\delta,\epsilon\) 等进行 AdaLN 调制。
Qwen-Image(Image Generate)¶
Note
利用 Qwen2.5-VL 实现了极强的语义理解和多模态指令遵循能力
通过 特制的 VAE 解码器 解决了“AI 生成文字乱码”的常见痛点
整体流程
多路输入(System/User prompt,选填图像)→ Qwen2.5-VL 提取条件特征
→ 初始噪声与潜在特征结合并注入时间步 t → 多层 MMDiT 处理
→ UnPatchify -> VAE 解码成图像
条件编码器(Qwen2.5-VL)
该模型语言-视觉空间已对齐;保留强语言理解;原生支持图像输入(适合编辑/图生图)。用特制 System Prompt,引出最后一层 hidden state 作为条件向量。
VAE Encoder
VAE Encoder 将图像从“像素空间”映射到“潜空间(Latent Space)”。这极大地降低了数据的维度,使得 MMDiT 能够高效地进行去噪训练。
MM-DiT
类似 SD 模型的 MMDiT,双流(文本/图像)各自独立的 Gate/MLP/Norm,仅在自注意力中交互;时间步 t 经 MLP 生成 Scale/Shift 注入各层 Norm,控制去噪进度。
MS-RoPE
解决文本/图像位置编码混淆;将文本视作 2D,并在位置空间与图像做“对角线拼接”,既保留图像分辨率可扩展性,又保持文本侧 1D-RoPE 等价性,提升高分辨率稳定性。
CogVideoX(Video Generate)¶
核心流程
- 压缩:用 3D Causal VAE 把视频压到潜在空间,得到长序列 z_vision;文本经 T5 编码为 z_text。
- 融合:在序列维度拼接 \(z_text ⊕ z_vision\),作为 input 传给多个 Expret Transforme r 块。
- 还原:输出先 Unpatchify 恢复潜在形状,再用 3D Causal VAE 解码成视频。
关键组件
- 3D Causal VAE:同时压缩空间与时间,使用因果卷积保证生成的时间顺序一致;通过上下文并行支撑长视频训练;以重建+感知+KL 为主,后期少量 GAN 提升细节。
- Expert Transformer:
- Patchify(切片化): 3D 因果 VAE 编码出形状为 \(T \times H \times W \times C\) 的视频潜在变量(分别代表帧数、高、宽、通道)。这些潜在变量被切片,生成长度为 \(\frac{T}{q} \cdot \frac{H}{p} \cdot \frac{W}{p}\) 的序列 \(z_{vision}\)。
- 3D-RoPE:将位置编码扩展到(x,y,t)三维,分别用 1D-RoPE 并按通道拼接,提升时空建模能力。
- Expert Adaptive LayerNrom:文本与视频两套独立调制归一化,缓解跨模态尺度与分布差异。
- 3D Full Attention:统一在时空维度做混合注意力,借助 FlashAttention 与并行技巧把算力压力降到可接受。
为什么要这样设计
- 3D Causal VAE 的作用:压缩视频数据,减小计算量,同时保证时间顺序一致性,便于后续 Transformer 处理长序列。
- 3D-RoPE 的作用:3D-RoPE 专门为视频设计,告诉模型每个块在空间 \((x, y)\) 和时间 \((t)\) 上的具体位置。
- 3D Full Attention 的作用:同时计算所有帧、所有位置的关系。这让模型能直接捕捉大幅度的运动,保证物体在运动中不走样
HunyuanVideo(Video Generate)¶
架构概览
- Latent DiT:输入为噪声潜变量 + 文本/图像条件,主干为约 13B 参数的 Transformer。
- 训练目标:采用 Flow Matching,相比扩散损失,生成轨迹更直更稳
核心组件
- 3D Causal VAE:时空压缩率为 \(4 \times 8 \times 8\),潜在通道数 16;因果 Conv3D 确保第 t 帧不依赖未来帧,提升时序一致性。
- Text Encoder:使用增加了 bidirectional attention 的 MLLM

- Diffusion Backbone:先双流 20 层(文本/视频各自建模,无跨流注意力),再单流 40 层(拼接后 Full Attention 深度融合)。

SGLang Diffusion 推理过程¶
UniPC(Unified Predictor-Corrector) Scheduler¶
在log-SNR空间下,求解下面的 ODE;实际上它是给定一个当前状态,求解下一个 step 向哪个方向迭代的问题
- 将所有 predication 方式(ε/x₀/v/flow)统一成 \(\hat{x}_0\),方便后续计算
- 求解 \(\hat f_\theta(x, \lambda)\)
ODE(log-SNR)
UniPC 不直接在 t 或 σ 上走,而是用 \(\lambda(t) = \log(\alpha_t / \sigma_t)\)
实际上,无论模型预测什么(ε / x₀ / v / flow),都可以统一成:
$$
\frac{dx(\lambda)}{d\lambda} = f_\theta(x(\lambda),\lambda)
$$
其中:
$$
x = \alpha x_0 + \sigma \varepsilon
$$
- \(\lambda\) 单调递减(去噪过程)
- \(x(\lambda)\) 是 \(\lambda\) 时刻的 latent
- \(f_\theta\) 由模型输出换算得到
Predictor(UniP)
predication 的统一
- ε-pred(DDPM 经典): ε-pred 是噪声空间的坐标。
- 模型预测:
$$
\varepsilon_\theta
$$
- 正向过程:
$$
x = \alpha x_0 + \sigma \varepsilon
\Rightarrow
x_0 = \frac{x - \sigma \varepsilon_\theta}{\alpha}
$$
-
v-pred(Imagen / SDXL): v-pred 是 \((x,\varepsilon)\) 的正交旋转坐标
-
定义:
$$
v := \alpha \varepsilon - \sigma x_0
\Rightarrow
x_0 = \alpha x - \sigma v
$$ -
优点:高/低噪区数值更平衡,训练更稳定。
-
-
flow-pred(Flow Matching): flow-pred 是几何意义最直接的速度场。
-
模型预测:
$$
v_\theta \approx \frac{dx}{d\sigma}
$$ -
正向线性插值:
$$
x = (1 - \sigma)x_0 + \sigma z
\Rightarrow
x_0 = x - \sigma v_\theta
$$
-
实际上,这些 predication 是同一个向量场在不同基下的坐标表示,我们只需要得到 \(\hat{x}_0\),后续 ODE 积分完全一致。
我们无法直接计算这个积分,因此用数值方法近似它,用离散点进行插值:
$$
x_{n+1} = \frac{\sigma_n}{\sigma_{n+1}} x_n - \alpha_{n+1}\Phi(h) - \alpha_{n+1}B(h)\sum_i \rho_i D_i
$$
然后算:
$$
x_{n+1}{(p)}=x_n+\int_{\lambda_n}\tilde f(\lambda)\,d\lambda}
$$
Corrector(UniC)
用新得到的离散值 \(m_{n+1}\) 和 历史离散值 \(m_i\) 构造一个更好的插值函数\(\int_{\lambda_n}^{\lambda_{n+1}} f(\lambda)\,d\lambda\),修正用旧信息构造的近似积分
UniPCMultistepScheduler 代码走读¶
timesteps:离散索引sigmas:通过 \(x = \alpha x_0 + \sigma \varepsilon\) 求出的噪声尺度,后续用于求解solver的时间步 \(\Delta \lambda\),其中 \(\lambda = \log(\frac{\alpha}{\sigma})\)solver:在 log-SNR 空间下做 Predictor-Corrector 积分
step 函数
- 初始化 scheduler 当前的 step_index(当前 scheduler 的索引)
- 通过 convert_model_output() 将各类模型(flow-pred etc.)输出转换为统一的 \(\hat{x}_0\) 格式
- 使用数组维护一个滑动窗口,存储最近 solver_order 个时间步的模型输出和时间步,用于后续 UniP 的显示多步插值以及 UniC 的滑动窗口 + 隐式新点的修正
- 刚开始,滑动窗口未填满,使用 self.lower_order_nums 记录当前已填满的数量
- 需要注意,靠近最后几步的时候,传入 UniP 的阶数不能比剩余步数大
- prev_sample 维护新的 latent
def step(
self,
model_output: torch.Tensor,
timestep: int | torch.Tensor,
sample: torch.Tensor,
return_dict: bool = True,
) -> SchedulerOutput | tuple:
"""
Predict the sample from the previous timestep by reversing the SDE. This function propagates the sample with
the multistep UniPC.
Args:
model_output (`torch.Tensor`):
The direct output from learned diffusion model.
timestep (`int`):
The current discrete timestep in the diffusion chain.
sample (`torch.Tensor`):
A current instance of a sample created by the diffusion process.
return_dict (`bool`):
Whether or not to return a [`~schedulers.scheduling_utils.SchedulerOutput`] or `tuple`.
Returns:
[`~schedulers.scheduling_utils.SchedulerOutput`] or `tuple`:
If return_dict is `True`, [`~schedulers.scheduling_utils.SchedulerOutput`] is returned, otherwise a
tuple is returned where the first element is the sample tensor.
"""
if self.num_inference_steps is None:
raise ValueError(
"Number of inference steps is 'None', you need to call 'set_timesteps' after creating the scheduler"
)
if self.step_index is None:
self._init_step_index(timestep)
use_corrector = (
self.step_index > 0
and self.step_index - 1 not in self.disable_corrector
and self.last_sample is not None
)
model_output_convert = self.convert_model_output(model_output, sample=sample)
if use_corrector:
sample = self.multistep_uni_c_bh_update(
this_model_output=model_output_convert,
last_sample=self.last_sample,
this_sample=sample,
order=self.this_order,
)
for i in range(self.config.solver_order - 1):
self.model_outputs[i] = self.model_outputs[i + 1]
self.timestep_list[i] = self.timestep_list[i + 1]
self.model_outputs[-1] = model_output_convert
self.timestep_list[-1] = timestep
if self.config.lower_order_final:
this_order = min(
self.config.solver_order, len(self.timesteps) - self.step_index
)
else:
this_order = self.config.solver_order
self.this_order = min(
this_order, self.lower_order_nums + 1
) # warmup for multistep
assert self.this_order > 0
self.last_sample = sample
prev_sample = self.multistep_uni_p_bh_update(
model_output=model_output, # pass the original non-converted model output, in case solver-p is used
sample=sample,
order=self.this_order,
)
if self.lower_order_nums < self.config.solver_order:
self.lower_order_nums += 1
# upon completion increase step index by one
self._step_index += 1
if not return_dict:
return (prev_sample,)
return SchedulerOutput(prev_sample=prev_sample)
multistep_uni_p_bh_update 函数
实际上是上述 UniP 公式的实现
推理过程中 shape 的变化¶
Unpatchify(反切片)¶
将 Transformer 输出的扁平序列还原为 5D 视频张量 (B, C_out, F, H, W)
| 符号 | 含义 |
|---|---|
| B | Batch Size |
| L | 序列长度 = F' × H' × W' |
| D | 隐藏维度(inner_dim) |
| C_out | 输出通道数 |
| F', H', W' | Patch 后的时间、高、宽维度 |
| p_t, p_h, p_w | Patch 尺寸 |
-
输入
hidden_states: [B, L, D] -
proj_out线性映射
把D→C_out × p_t × p_h × p_w
输出形状:[B, L, C_out * p_t * p_h * p_w] -
reshape
将L拆回(F', H', W'),并把像素段拆回(p_t, p_h, p_w, C_out)
形状:[B, F', H', W', p_t, p_h, p_w, C_out] -
permute(0, 7, 1, 4, 2, 5, 3, 6)
维度顺序变为:
B, C_out, F', p_t, H', p_h, W', p_w -
逐级
flatten
-flatten(6, 7)→ 合并W'与p_w得原始宽度W
-flatten(4, 5)→ 合并H'与p_h得原始高度H
-flatten(2, 3)→ 合并F'与p_t得原始帧数F -
最终结果
output: [B, C_out, F, H, W]
Latent Prepare¶
ImageVAEEncodingStage:
把参考图视作视频的首帧条件,将参考图 + 补零帧一起进行 VAE 编码,这样得到的 latent 在时间维度上是对齐的。
编码后会做后处理,我们显式构造一个首帧条件 mask,并将其作为 per-token condition feature 拼接到 latent token 的特征向量中。
- 压缩原始视频到 latent 空间:原始视频帧数 \(T\) 会被压缩为潜在时间长度 \(T_{lat} = \frac{T + r - 1}{r}\),同时Height/Width 也会被压缩到原来的 \(\frac{1}{s_h}\)和 \(\frac{1}{s_w}\)
- 增加首帧图片条件约束:该 mask 指示每个 压缩时间 token 是否应受到首帧条件的强约束,从而使后续的 DiT 能在不改变 token 序列结构的前提下,区分 conditioned tokens(首帧相关) 与 unconditioned tokens(自由生成)。
- 原始 token 表示
$\(x_{t,h,w} \in \mathbb{R}^{C_{\text{lat}}}\)$ - 增强后的 token 表示
$\(\tilde{x}_{t,h,w} = [x_{t,h,w};\; c_t] \in \mathbb{R}^{C_{\text{lat}}+r}\)$
其中 \(c_t \in \{0,1\}^r\)- 对于 \(t=0\): \(c_0 = (1,1,\dots ,1)\)
- 对于 \(t>0\): \(c_t = (0,0,\dots ,0)\)
DiT¶
Video DiT/Transformer 看到的输入,本质是一个 token 序列,latent 是 5D 向量:
真正进 Transformer 之前,会被 patchify 成:
$$
\underbrace{\mathbb{R}^{B \times L \times D}}_{\text{token 序列}}
$$
其中最常见的做法是把 \((X,H,W)\) 展开成 token 数:
-
token 数:
$
L = X \cdot H \cdot W \quad (\text{或再乘 patch 分块因子})
$ -
token 维度:
\(D\) 通常来自通道维 \(C\)(再经过线性映射)
对于每个位置 \((t,h,w)\),有一个 token 向量:
Transformer 做的是让这些 token 互相注意力交互。
Wan Animate 接入 SGLang Diffusion¶
| 特性 | Wan 2.1 (T2V/I2V) | Wan Animate |
|---|---|---|
| 目标 | 生成一个短视频片段 (如 5s) | 根据长姿态生成任意长度视频 |
| 生成方式 | One-shot (一次性) | Autoregressive (分段接力) |
| 循环结构 | 只有 Denoising 循环 | Segment 循环嵌套 Denoising 循环 |
| 条件输入 | 文本/首帧图片 | 文本/首帧 + Pose序列 + 上一段视频尾部 |
| 显存占用 | 固定 (取决于预设帧数) | 固定 (取决于分段长度 segment_frame_length) |
方案¶
方案 A(更干净):改 PipelineExecutor,支持 segment micro-batch + 重放 + merge
核心思想:把“外层 segment 循环”从某个 stage 里拿出来,交给 executor 做“控制流”。stage 仍保持“处理一个 Req → 返回一个 Req”的纯函数式风格,但 executor 能把同一个请求拆成多个 segment 子请求,跑一段 stage 子图,然后把结果 merge 回主请求。
新增的抽象(建议最小集合)
SegmenterStage(或叫 SegmentPlanStage)
输入主 Req,输出一个“segment 计划/列表”,本质是 List[Req](每个元素是一个 segment micro-batch),以及一个可选的 merge_context。
例如:按 start/end 切 pose_video[:, :, start:end] / face_video[:, :, start:end],为每段设置 batch.is_segment=True、batch.num_frames=segment_frame_length、batch.extra["segment"]={start,end,idx,...}。
MergerStage(或叫 SegmentMergeStage)
输入 List[Req](每段已完成 denoise/decode 的结果)+ 主 Req,输出合并后的主 Req:拼接 out_frames/latents,更新 prev_segment_cond_*,写最终 batch.output。
executor 怎么执行(一个典型编排)
把 pipeline 的 stage 列表切成三段:
前置一次:[input_validation, text/image encoding, conditioning, timestep prep, ...]
segment 内重放:[latent prep(每段), prev_segment_cond prep(每段), pose prep(每段), denoising(每段), decoding(每段)]
末端一次:[merge, save]
伪代码示意(关键点是 executor 负责重放):
并行/分布式要点(这也是它“更干净”的价值)
CFG parallel / SP parallel 的 barrier 与通信:现在 ParallelExecutor 每个 stage 都知道自己的 parallelism_type,executor 在 stage 边界做 barrier/broadcast。
改造后,重放仍然是“按 stage 边界”执行,所以通信语义不变;你只是在 executor 多套了一层“循环”,不会把 barrier 藏进某个 stage 的 forward() 里(这点对正确性和可维护性很关键)。
段间依赖(prev_segment_cond_):可以通过两种方式传递
方式 1(推荐):executor 在跑每个 segment 前,把上一段的 prev_segment_cond_ 写入下一段的 Req(显式、可测)。
方式 2:在 MergerStage 里一次性算出所有段需要的 prev 信息(通常做不到,因为它依赖上一段的输出)。
profile/timings:仍能在 stage 级别计时;还能自然得到 per-segment 的分解数据(比把循环藏在 stage 里更好观测)。
优缺点
优点
真正“pipeline 图可组合”:segment 内要不要 decode、要不要额外 stage(如背景/mask replace)都能在列表层面拼装。
分布式语义清晰:barrier/broadcast 不会被埋进某个大 stage,后续更好做并行优化(并行跑多个 segment、pipeline parallel 等)。
更容易做“跳过某些 stage 的重放”(比如 timesteps 与 prompt encoding 不必每段重复)。
代价
需要改 PipelineExecutor 的接口与实现:从 execute(stages, batch)->batch 变成能处理 Union[Req, List[Req]] 或引入显式的 segment 执行模式。
需要定义清楚“哪些 stage 在 segment 内重放、哪些只跑一次”的边界;并保证 Req 字段在复制/切片时不会引入共享可变引用(尤其是 tensor 的 view/clone 策略)。
方案 B(最小侵入):新增 SegmentLoopStage,在 stage 内部自己 for-loop + 调用 DenoisingStage
核心思想:pipeline 列表不变或变化很小;新增一个 stage 把外层 for segment in ... 藏在 forward() 里,循环里直接调用“每段需要的逻辑”(可直接复用 DenoisingStage 实例或抽一个函数)。
怎么落地
SegmentLoopStage.forward(batch):
先根据 batch 计算 num_segments/start/end
每段:切 pose/face/background/mask,准备 prev_segment_cond_video/latents,然后调用 denoise + decode,得到 out_frames,再更新下一段的 prev
最后拼接所有段的输出写回 batch.output
优缺点
优点
改动范围小:不动 executor、不引入新执行模型,最快能跑起来。
对“只服务一个特定 pipeline(WanAnimate)”的短期目标很实用。
代价 / 风险(通常是后期痛点)
分布式语义容易变糊:现在 executor 的 barrier/broadcast 是按 stage 做的;你把循环塞进一个 stage,就等于把“多次 denoise/decode”塞进一次 barrier 区间里。
如果内部还需要 CFG/SP 同步,很容易出现“有的 rank 在循环里走了不同分支/不同次数”的隐患(尤其是 error handling、interrupt、动态跳步)。
可观测性差:profiling/timings 只能看到一个大 stage,很难分辨每段、每个子步骤耗时。
可复用性差:将来想把“segment 内部”再拆成可插拔 stage(比如替换不同的 prev-segment 生成策略、不同的 stitch 策略)会很难,因为控制流已经硬编码在一个 stage 里。
测试粒度粗:很难单测“segmenter/merger”这种逻辑单元。
怎么选(经验判断)
你现在的目标是“真正两个 stage 都在 pipeline 列表里、executor 驱动重放并 merge”——那就选方案 A;它的工程复杂度更高,但会把段式 video diffusion 变成平台能力。
如果你只是想尽快把 WanAnimate 跑通、短期不考虑通用化/分布式鲁棒性/可观测性,方案 B 会更快。
如果你愿意,我可以基于当前仓库的 ParallelExecutor 直接给出一个具体改造草案(新增 SegmenterStage/MergerStage 的最小接口、executor 如何识别“segment 子图边界”、以及 Req.extra["segment"] 的字段约定),这样你们可以按 PR 颗粒度逐步合入。





